Transferring Files with FileZilla Using SFTP
Please use the “Print” function at the bottom of the page to create a PDF.
For IONOS Linux Hosting
With the FTP program FileZilla, you can easily and securely exchange files between your computer and your webspace using the SFTP access integrated in your web hosting package.
For example, you can use your SFTP for accessing your webspace to publish or update a website created on your own computer.


Requirements
- A computer with Windows, MacOS or Linux is required for the installation of FileZilla, as well as administrator rights for the installation of the software.
- Use of SFTP requires an IONOS package with SFTP access.
- An FTP user account has already been created in your FTP Account Overview.
Installing FileZilla
If you do not have FileZilla installed on your computer yet, it can be done quickly:
- Download the latest installation file for your operating system from https://filezilla-project.org/download.php?type=client.
- Run the installation file on your computer and follow the instructions to install FileZilla.
Entering Your Access Details in FileZilla
In order for FileZilla to connect to your webspace, you must first store the data for your SFTP access. We recommend that you create a corresponding entry permanently in the FileZilla Server Manager.


Automatic Configuration Using an IONOS Configuration File
- The easiest way is to download the configuration file for FileZilla from your IONOS account and then importing it into FileZilla. This will automatically add a corresponding entry in the FileZilla Server Manager. This way, you don't have to mess with the individual configuration details and you can avoid the risk of typos.
For more information, see the article Setting up FileZilla with an IONOS configuration file.
Manual Configuration
- If you want to add the entry in the FileZilla server manager yourself, you will need the details of your SFTP access from your IONOS account.
You can find out how to create a corresponding entry in the FileZilla Server Manager in the article Saving connection data for SFTP in FileZilla.
Establishing an SFTP Connection
Start FileZilla on your computer.
If you have already saved your credentials in FileZilla Server Manager, open it via File > Server Manager and click Connect.


Alternatively, if you want to connect using the quick bar, enter your credentials there and then click Quickconnect.


- Wait until you are connected to the server. You have now established an encrypted and secure connection to the server and can start working with FileZilla.
Uploading Files to Your Webspace
To upload a website or just images, PDF documents, etc. to your webspace, do the following:
Start FileZilla on your computer.
Establish an SFTP connection to your webspace.
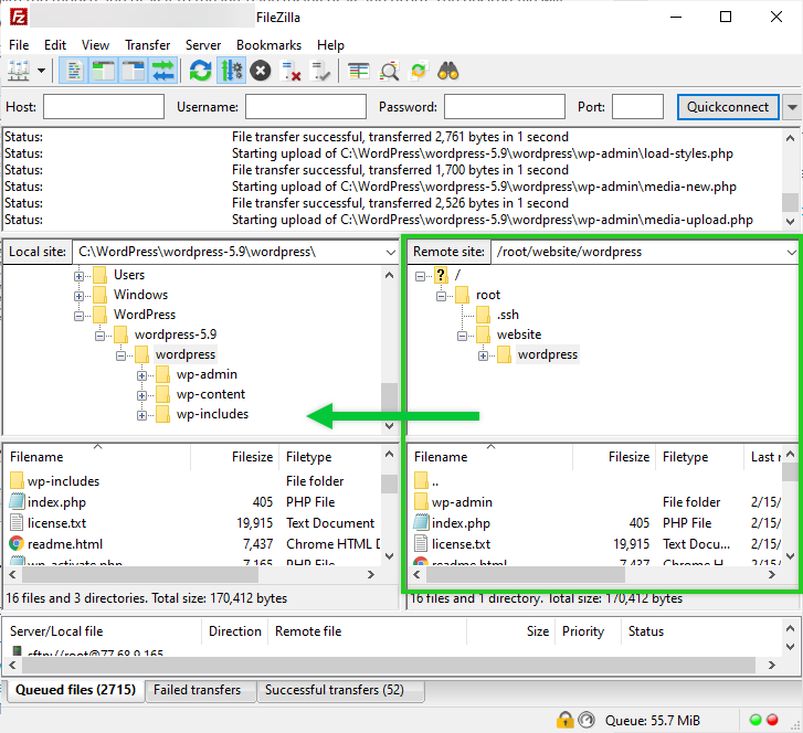
You will now see the directories and files located on your computer on the left side. On the right side, on the other hand, you will see the directories and files that are located in your webspace.In the right pane, i.e. in your webspace, open the folder where you want to upload the files. To open a folder, double-click on it.
The Server: field shows you which directory path you are in relative to the directory your domain is associated with. By default, domains are associated with the root directory of the web space. The Server: / path in this case means that you are in the top-level directory of your webspace.
- In the left pane, open the local folder that contains the files you want to upload.
- To upload a file, click on it with the mouse and drag it to the right pane (using drag & drop). The desired file will now be uploaded to your webspace. Of course, you can also transfer entire folders along with their subdirectories in this way.


Downloading Files From Your Webspace
To download files from your webspace, do the following:
Start FileZilla on your computer.
Establish an SFTP connection to your webspace.
You will now see the directories and files that are in your webspace on the right side. On the left side, on the other hand, you will see the directories and files that are located on your computer.
To download a file, first select the folder where the file is located in the right window. Then, select the folder where you want to download the file in the left window. Click the file you want to download with the mouse and drag it to the left pane (using drag and drop). The desired file will now be downloaded to your computer. This also works with folders.


Additional Information
You can find more information about this topic in the following articles:
Saving Connection Data for SFTP in FileZilla
Setting Up FileZilla with an IONOS Configuration File
Finding Access Data for FTP/SFTP Connections in Your IONOS Account
Creating New Secure FTP Accounts